“Assalamualaikum semua!
Hari ini ZM kembali ‘mencatuk’ keyboard waktu lunch, mana tahu boleh kenyang dengan berkongsi ilmu, hehe. 😜 Baru-baru ini, ada sahabat newbie dalam group tanya: ‘ZM, macam mana nak add produk dalam shop WordPress?’
Walaupun kita sama-sama belajar, ZM faham mungkin ada yang terlepas pandang atau terlupa langkah yang betul. Jadi, artikel 3 Langkah Mudah & Pantas Tambah Produk di WordPress (Berkesan!) ini adalah jawapannya!
Bukannya ZM tak sudi ajar terus, tapi ZM ni ‘garang’ sikit kalau mengajar depan-depan—ajar PDPR anak pun muka ZM kejap hijau kejap biru! 😂 Jadi, ZM lebih selesa berkongsi melalui artikel tutorial bergambar begini. Selain ramai orang boleh rujuk, ZM pun boleh buat rujukan sendiri kalau terlupa nanti. Yang pasti Sebelum kita mula tambah produk di WordPress, pastikan gambar produk sudah siap sedia!
Panduan cara masukkan produk di website eCommerce WordPress ini adalah asas paling penting untuk anda mulakan kedai online anda.
First Step Kita Mula Tambah Produk di WordPress Melalui Dashboard
Masuk Ke Dashboard WordPress

Seperti kebiasaannya sila buka dashboard wordpress anda

Pergi bahagian ” product “ dan klik ” add product “

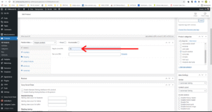
Anda akan tiba dihalaman seperti diatas
Step Kedua Tambah Produk di WordPress : Masukkan Semua Info Produk Dan Kategori Produk
Masukkan nama produk dan info tentang produk diruangan yang tersedia. Sedikit tpis untuk tajuk sila letak huruf besar di setiap awal perkataan

Sila letak kategori untuk produk yang anda masukkan. Jika belum ada kategori sila isikan kategori pilihan diruangan kosong tersebut kemudian ” add kategori “ . Setelah itu tick pada kategori yang bersesuain dengan produk
Actually,proses tambah produk di WordPress ini sebenarnya tidak mengambil masa yang lamapon…
Last Step Projek Tambah Produk di WordPress kita hari ini : Masukkan Gambar Produk Dan Galeri Produk

Mula-mula anda perlu masukkan produk utama iaitu produk yang berada paling hadapan setiap produk. ZM tunjukkan caranya then anda boleh ulang cara bila nak masukkan galeri gambar produk pula. Caranya
sama ja okey

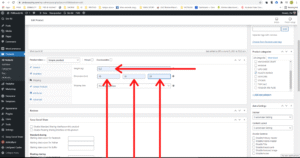
Perhatikan betul-betul ya, ZM tunjukkan step by step dengan lengkap ni taw…kalau fokus betul-betul pasti jadi. Lepas anda klik ” set product image “ tadi anda akan dibawa ke halaman seperti gambar di atas,nama halaman ini adalah ” media library “ iaitu tempat gambar-gambar yang anda sudah gunakan @ akan gunakan untuk website anda. Jom ZM tunjukkan cara macamana nak masukkan gambar dalam PC anda ke sini

Klik pada ” upload files “ dan kemudian klik pula ” select files “

Selepas itu anda cari lokasi gambar-gambar yang anda nak masukkan itu berada kemudian boleh pilih semua gambar yang anda nak dan klik pada ” open “

Ok anda telah berjaya memasukkan gambar anda ke dalam ” media library wordpress “. Apa yang anda perlu lakukan adalah ” pilih gambar ” yang anda nak masukkan pada shop anda then copy ” image title “ dan paste kan pada ” alt text “ dan seterusnya klik pada ” set product image “

Tadaaa…inilah hasilnya, jadi dah ni…selepas itu anda ulang step yang sama untuk masukkan gambar galeri pula(lain-lain gambar)

Baginilah rupanya ” product galery image “ yang telah dimasukkan

Bahagian terakhir kita perlu isikan harga pula,kang tak masuk harga macamana customer nak beli kan. Pergi bahagian ” general “ dan isikan harga dibahagian ” regular price “ dan jika ada buat promosi @ diskaun boleh isikan bahagian ” sales price “

Seterusnya pergi bahagian ” iventory “ iaitu dibahagian yang ZM tandakan. Bahagian ini tidaklah wajib di sis,terpulang pada anda nak isi atau tidak okey

Kemudian beralih pula pada bahagian ” shipping “. Sila isikan ” berat produk “ dan ” dimensions” iaitu ukuran produk tersebut apabila sudah dibungkus

“Akhir sekali, pastikan semua maklumat produk, gambar, dan tetapan harga sudah disemak dengan teliti sebelum anda klik butang ‘Publish’.
(Nota kecil: Jika anda perasan gambar tutorial ZM di atas tertulis ‘Update’, itu kerana ZM sedang mengemaskini artikel yang sedia ada, jadi jangan pelik ya! Bagi anda yang baru pertama kali masukkan produk, butang tersebut akan tertulis ‘Publish’.)
Begitulah 3 langkah mudah tambah produk di WordPress yang anda boleh praktikkan sekarang. ZM harap panduan tutorial bergambar ini cukup jelas untuk anda ikuti. Jika ada bahagian yang anda kurang pasti atau ‘stuck’, jangan segan-segan untuk tanya di ruangan komen di bawah. Insya-Allah, ZM akan balas secepat mungkin! Betulkan ZM cakap, kacang je proses tambah produk di WordPress,budak darjah 6 pon boleh buat hehehe…
Semoga perkongsian Proses tambah produk di WordPress ini memberi manfaat kepada bisnes anda. Selepas ini, ZM akan kongsikan pula
5 langkah mudah buat variasi produk di WordPress
(seperti pilihan warna dan saiz). Mesti ramai yang nak tahu, kan? 😍
Nantikan perkongsian seterusnya! Jumpa lagi, Wassalam…
Follow me here :








